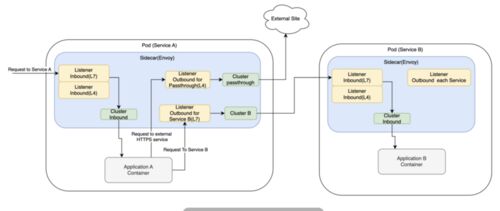
SREチームの前多です。以前、Google Cloudが提供するサービスメッシュのAnthos Service Meshの入門記事を書きました。 caddi.tech この記事のまとめで私は、Istio (Anthos Service MeshのベースのOSS) を詳しく知るには、envoyのことをもっと知る必要がある…
引用をストックしました
引用するにはまずログインしてください
引用をストックできませんでした。再度お試しください
限定公開記事のため引用できません。